NARRATIVE/SYSTEMATIC REVIEW/META-ANALYSIS
Taskeen Zaid, PhD1
and Suman Garai, MBA2* 
1Associate Professor IT, Jain (Deemed to be University), Bengaluru, Karnataka, India; 2Kalinga Institute of Industrial Technology, Bhubaneshwar, Odisha, India
Keywords: comparative analysis, cyber defense, cybersecurity, digital threat landscape, innovative framework, safeguard information
In an era dominated by digital advancements, cybersecurity plays a pivotal role in safeguarding information and systems from evolving threats. The escalating sophistication of cyber threats necessitates a critical examination of the efficacy of contemporary defenses. Recognizing the limitations and gaps in current solutions, this research introduces a pioneering framework aimed at fortifying cyber defenses. Motivated by a comprehensive exploration of research articles, surveys, online media, and practical studies, this study scrutinizes the intricacies of cyber threats and assesses the strengths and weaknesses of existing solutions. The proposed frameworks emerge from a meticulous feasibility and practicality study, leveraging insights garnered from diverse online sources. The “how” encompasses a comparative analysis, evaluating the novel framework against established solutions to delineate their respective merits and shortcomings. The impetus behind this research lies in offering valuable insights to researchers, practitioners, and policymakers grappling with the multifaceted challenges of cybersecurity. By navigating through the complexities of existing solutions and introducing innovative frameworks, this paper aims to guide efforts in bolstering cyber defenses. Ultimately, this research envisions a continuous cycle of improvement and evolution in the realm of cybersecurity as stakeholders collectively strive to adapt to the ever-changing digital threat landscape.
Citation: Blockchain in Healthcare Today 2024, 7: 302 - https://doi.org/10.30953/bhty.v7.302
DOI: https://doi.org/10.30953/bhty.v7.302
Copyright: © 2024 The Authors. This is an open-access article distributed in accordance with the Creative Commons Attribution Non-Commercial (CC BY-NC 4.0) license, which permits others to distribute, adapt, enhance this work non-commercially, and license their derivative works on different terms, provided the original work is properly cited, and the use is non-commercial. See http://creativecommons.org/licenses/by-nc/4.0.
Submitted: February 24, 2024; Accepted: April 19, 2024; Published: April 30, 2024
Funding: No funding was provided for the development of this article.
Financial and Non-Financial Relationships and Activities: None reported by the authors.
*Corresponding Author: Suman Garai, Email: mr.sumangarai.3122@gmail.com
In this article, the authors seek to comprehensively investigate the contemporary cyber threat landscape, scrutinize existing security solutions, and propose novel frameworks for improvement. The primary objectives encompass thoroughly examining the prevailing threat landscape, analyzing current security threats, evaluating existing solutions, and pinpointing their inherent limitations. The research introduces two innovative solutions targeting specific domains within cybersecurity and conducts detailed comparative analyses against established security measures, elucidating their respective strengths and weaknesses. The methodologies employed include an extensive literature review, feasibility and practicality studies, and a comparative analysis, laying a robust foundation for generating insights, practical improvements, and identifying future research directions.
In the bustling digital age, our lives seamlessly intertwine with the invisible threads of the internet. We bank online, share thoughts on social media, and entrust our secrets to cloud storage. But lurking beneath this convenience lies a shadow world of digital threats, where malicious actors seek to exploit vulnerabilities and compromise our precious data. This realm, known as cybersecurity, has evolved from the realms of spies and codebreakers to a critical battleground for individuals, businesses, and nations alike. Understanding its journey—from early encryption efforts to the sophisticated attack landscapes of today—is crucial for navigating this ever-changing terrain.
The seeds of cybersecurity were sown amidst the chaos of World War II. In a desperate attempt to secure military communications, nations like Germany deployed advanced encryption machines like the Enigma, creating complex ciphers that baffled Allied intelligence for years. The story of cracking Enigma, spearheaded by a brilliant team at Bletchley Park, is a testament to the ingenuity and determination that underpin the field. Even before the world embraced computers, cryptography served as the first line of defense against adversaries seeking to steal secrets and disrupt operations.1
Following the digital revolution, the focus shifted from physical codes to safeguarding computer systems and networks. The early days were marked by isolated incidents like the Morris worm attack of 1988, but as the internet’s reach expanded, so did the sophistication and frequency of cyber threats. Hackers, motivated by mischief, espionage, or financial gain, exploited vulnerabilities in operating systems, websites, and user behavior. Viruses, worms, and malware proliferated, targeting critical infrastructure, businesses, and even individuals. The rise of cybercrime syndicates added a layer of organized malice, fueling attacks like data breaches and identity theft.2
As these digital adversaries evolved, so did the arsenal of cybersecurity defenders. Antivirus software, firewalls, and intrusion detection systems became essential tools for network defense. Governments scrambled to establish cyber security agencies and formulate policies. International cooperation became vital, leading to treaties and agreements aimed at combatting cybercrime and promoting responsible online behavior. Today, cybersecurity is a multi-billion-dollar industry, employing an army of skilled professionals from diverse backgrounds: ethical hackers, network security engineers, malware analysts, and incident response specialists.3
However, the arms race continues. Hackers constantly innovate, exploiting emerging technologies like artificial intelligence (AI) and blockchain to launch novel attacks. Ransomware, phishing scams, and supply chain attacks are just a few examples of the evolving threatscape. The stakes are higher than ever: critical infrastructure, healthcare systems, and even democratic processes are potential targets. As we hurtle towards an increasingly interconnected future, the need for robust cybersecurity measures has never been greater.4
The journey of cybersecurity is a testament to human ingenuity and the constant struggle between offense and defense. From the clandestine world of wartime codebreaking to the complex digital battlefields of today, the story highlights the importance of awareness, vigilance, and collaboration in safeguarding our digital lives. As we navigate the ever-evolving cyber landscape, understanding its history and the challenge of the present empowers us to build a more secure and resilient future for all.
The severity and quantity of cybersecurity threats have significantly increased in recent years, leading to substantial financial losses and harm to the reputation of many businesses. Regrettably, several real-life examples (Figure 1) demonstrate the seriousness of these threats.

Fig. 1. A survey report stating the increase in different kinds of cyber threats since COVID-19. SQL: structured query language
Supply chain attacks, a sophisticated form of cyber warfare, involve compromising third-party suppliers to gain unauthorized access to a target’s systems. This method allows attackers to exploit the trust established between organizations and their suppliers. The 2020 SolarWinds attack is a stark illustration of this strategy, where Russian hackers utilized vulnerabilities in SolarWinds’ update process to infiltrate thousands of organizations’ networks.5
Exploiting vulnerabilities in Internet of Things (IoT) devices is another facet of cyber threats. The 2016 Mirai botnet attack on Dyn is a notable example where compromised IoT devices were used to launch a massive distributed denial of service (DDoS) attack, which overwhelms any server or network with a flood of traffic, causing significant website outages across the eastern United States, and resulted in an estimated $110 million in damages.6
Advanced persistent threats (APTs) involve unauthorized users gaining prolonged undetected access to systems. In 2015, Chinese hackers executed a large-scale APT against the U.S. Office of Personnel Management (OPM), compromising the personal data of over 21 million individuals.7 APTs are characterized by their stealthy nature, often driven by nation-state actors with the intention of stealing sensitive data or perpetrating other attacks. The OPM breach highlighted the significant challenges organizations face in detecting and mitigating APTs.
Ransomware attacks encrypt a victim’s data, demanding payment for the decryption key. The 2017 WannaCry attack affected over 300,000 computers globally, exploiting a vulnerability in Microsoft Windows.8 Another notable incident was the 2021 Colonial Pipeline attack, where a ransomware attack disrupted fuel supplies across the eastern United States, emphasizing the critical role that cybersecurity plays in protecting essential infrastructure.9
Social engineering is a tactic employed by cybercriminals to manipulate individuals into revealing sensitive information or taking actions that compromise security. In 2023, MGM Resorts fell victim to a sophisticated social engineering attack, where hackers impersonated a legitimate vendor to gain access and steal unreleased movie scripts, confidential financial documents, and employee information.10
Adding a layer of technological sophistication to social engineering are deepfakes, hyper-realistic manipulated videos or audio recordings. These “synthetic media” tools pose a growing threat, enabling attackers to impersonate executives, spread misinformation, or conduct sophisticated blackmail schemes. A 2020 study by the RAND Corporation warned of deepfakes’ potential use in disrupting elections, manipulating financial markets, and eroding public trust.11 The 2023 deepfake case involving actress Rashmika Mandanna showcases the evolving threat posed by this technology, causing distress and reputational damage.12
Account takeovers are on the rise, affecting both individuals and large organizations. In 2019, Capital One experienced a major account takeover attack where a hacker gained access to the personal data of millions of users. The consequences were severe, with the hacker able to access social security numbers, credit scores, and bank account numbers, leading to an $80 million fine for Capital One.13
Credential theft is a common tactic used by attackers to gain access to sensitive information or systems. The 2018 Marriott International data breach exposed the personal information of approximately 500 million guests, as the hacker stole login credentials from a third-party vendor. Marriott faced a $123 million fine consequently.14
Malicious insiders, individuals with authorized access to an organization’s systems, can pose a significant threat when they misuse that access. In 2019, a former Tesla employee was charged with stealing confidential information and intellectual property from the company’s system. The employee had access to the company’s systems and copied more than 300,000 files to his personal account.15 The 2023 leak of classified Pentagon documents to a video game chat group underscores the insidious nature of insider threats too.16
The Stuxnet worm is a notable example of a zero-day attack, where an attacker exploits a previously unknown vulnerability in software.17 It targeted industrial control systems, exploiting several zero-day vulnerabilities in Windows and Siemens software to modify programmable logic controllers and potentially cause physical damage. The attack is believed to have been carried out by a nation-state actor and has had significant implications for the development of cyber weapons and the use of zero-day exploits in warfare.
These examples show the devastating financial and reputational consequences that cybersecurity attacks can have. Companies may face legal sanctions, loss of customers, and significant damage to their brand reputation. Additionally, society as a whole may suffer from the loss of sensitive information, disruptions to critical infrastructure, and an increased risk of identity theft and fraud. In light of these risks, organizations must take cybersecurity seriously and invest in robust security measures to safeguard their systems and data.
In the dynamic arena of cybersecurity, staying ahead of ever-evolving threats is paramount. To achieve this, organizations must harness cutting-edge solutions. This exploration delves into six key advancements, unraveling their functionalities, benefits, and real-world applications.
One pivotal advancement is the integration of AI and machine learning (ML) as digital sentinels (Table 1). Their prowess lies in real-time analysis of vast data streams, deciphering network traffic, user behavior, and system logs. This enables them to learn from existing vulnerabilities and predict future attack patterns. AI and ML act as superhuman surveillance systems, identifying subtle anomalies in network activity, unusual login attempts, and suspicious file modifications in real time. This facilitates reduced response times, enabling organizations to prevent data breaches by detecting threats early. Moreover, these technologies excel at identifying zero-day attacks, providing a crucial layer of defense against novel threats. The beauty of AI-powered incident response lies in swift action. These systems can automatically isolate infected systems, remediate vulnerabilities, and even collect evidence and generate reports. This not only prevents the spread of threats but also streamlines the analysis process, providing valuable insights for enhancing future defenses.18
| Use Case | Description |
| Vulnerability Management | Provides recommended vulnerability prioritization based on criticality for IT and security teams. |
| Static File Analysis | Enables threat prevention by predicting file maliciousness based on a file’s features. |
| Behavioral Analysis | Analyzes adversary behavior at runtime to model and predict attack patterns across the cyber kill chain. |
| Static & Behavioral Hybrid Analysis | Composes static file analysis and behavioral analysis to provide advanced threat detection. |
| Anomaly Detection | Identifies anomalies in data to inform risk scoring and to direct threat investigations. |
| Forensic Analysis | Runs counterintelligence to analyze attack progression and identify system vulnerabilities |
| Sandbox Malware Analysis | Analyzes code samples in isolated, safe environments to identify and classify malicious behavior, as well as map them to known adversaries. |
| IT: information technology. | |
Traditional security approaches, akin to a “castle-and-moat,” are becoming obsolete in today’s interconnected world. Zero trust architecture (ZTA) offers a paradigm shift through micro-segmentation, access control, continuous authentication, and authorization. ZTA envisions dividing a network into mini fortresses, each housing specific data or applications. Implementing least-privilege access prevents unauthorized lateral movement within the network (Figure 2). Dynamic trust verification ensures that trust is continuously verified throughout a session, adapting to the evolving risk landscape. ZTA employs a multi-factor security system on “steroids.” Beyond passwords, it leverages factors such as fingerprints, biometric scans, or one-time codes for user verification. Risk-based authentication considers contextual factors like user location and device type, adjusting authentication requirements based on the assessed risk.20

Fig. 2. Setting up a ZTA solution for enterprises. ZTA: zero trust architecture.21
Beyond cryptocurrencies, blockchain’s distributed, tamper-proof ledger offers unique advantages for cybersecurity, including secure data provenance, tamper-proofing, secure identity management, and decentralized identity. Blockchain employs cryptographic hashing and a distributed ledger to secure data blocks. Each block is secured with a unique digital fingerprint, making any alterations immediately detectable. The distributed nature of the ledger across a network makes tampering virtually impossible. Blockchain introduces decentralized identity (DID) and verifiable credentials (VCs). The DID allows users to control their identity data, eliminating single points of failure. VCs enable users to issue and share credentials without relying on intermediaries, reducing the risk of fraud (Figure 3).23

Fig. 3. Generalized concept of blockchain protecting assets.22
Deception technologies create a false digital reality, employing honeytraps, honeypots, threat emulation, and simulation to mislead and disable cybercriminals. Honeytraps and honeypots act as digital lures and traps. Honeytraps resemble actual systems, tricking attackers into wasting time. Honeypots capture attacker tactics and techniques, providing valuable intelligence for security teams. Threat emulation and simulation replicate actual attack vectors, allowing organizations to test their defenses and identify vulnerabilities. These simulations reveal weaknesses in existing security controls, aiding in prioritizing patching vulnerabilities and strengthening defenses (Figure 4).25

Fig. 4. A Pac-Man-styled example of the deception concept.24
Robust legal frameworks are pivotal for risk mitigation and accountability. These legal measures, working in tandem with technological advancements, offer a comprehensive defense against malicious actors. The General Data Protection Regulation, Cybersecurity Information Sharing Act (CCPA), and other regional laws set data security standards, elevating industry-wide cybersecurity. Critical Infrastructure Protection mandates specific security controls to safeguard vital systems from cyber threats. The CISA encourages private-public collaboration and rapid response through shared threat intelligence.26 Global agreements, like the Budapest Convention, foster collaborative efforts against cybercrime. Laws like the Computer Fraud and Abuse Act in the U.S. criminalize various cyber-related offenses, serving as a legal deterrent against malicious activity. Regulations like the EU Cybersecurity Act hold organizations liable for data breaches under certain circumstances, incentivizing robust security practices and promoting accountability.27 Initiatives like the UK’s Regulatory Sandbox allow testing of emerging cybersecurity technologies in controlled environments, accelerating development and fostering innovation in response to new threats. Regular review and updates of laws and frameworks are crucial to keep pace with the evolving threat landscape. Open dialogues between policymakers, security experts, and industry stakeholders ensure frameworks remain relevant.
Behavioral biometrics adds a new dimension to security by recognizing users based on unique characteristics such as keystroke dynamics, mouse movements, and login habits. Behavioral biometrics continuously monitors user activity, including keystroke dynamics, mouse movements, and login habits. This creates a digital guard that watches every move, enhancing security by recognizing deviations from established user profiles. This form of biometrics adjusts defenses based on the user’s risk profile. High-risk scenarios trigger additional biometric verification steps, while lower-risk activities remain streamlined, providing a user-friendly experience. Behavioral biometrics also aids in fraud detection by identifying unusual changes in user behavior (Figure 5).29

Fig. 5. Types of uniqueness in one’s behavioral pattern.28
While these six advancements mark significant progress in cybersecurity, the landscape continues to evolve. Technologies like quantum computing, secure multi-party computation (SMPC), and homomorphic encryption hold promise for further strengthening defenses. However, for a resilient and secure digital environment, a holistic cybersecurity strategy is imperative. This involves combining advanced technology, traditional security practices, and fostering global collaboration to combat the evolving threat landscape. Recognizing legal landscape variations across regions is vital for the effectiveness of such a strategy.
An in-depth examination of defensive strategies against multifaceted digital threats reveals a complex interplay of advanced technologies and comprehensive frameworks. This intricate dance involves a symbiotic relationship between AI, ML, ZTA, blockchain, legal frameworks, and robust cybersecurity practices, forming a multifaceted defense mechanism.
Both AI and ML operate as vigilant sentinels, harnessing extensive data analyses to identify compromised components and detect suspicious IoT activities. This seamlessly complements robust cybersecurity frameworks that establish industry best practices. The ZTA further fortifies security by constraining lateral movement, even following a potential infiltration. The utilization of blockchain, an immutable ledger, ensures provenance tracking of components, addressing authenticity concerns in the supply chain. Incorporating guidance from recognized cybersecurity frameworks, such as the National Institute of Standards and Technology’s Cybersecurity Framework, enhances the secure implementation of blockchain. It is essential to acknowledge the potential for AI bias, underscoring the importance of ethical considerations and diverse training datasets. Additionally, while ZTA complexity requires specialized expertise, the application of cybersecurity frameworks as implementation blueprints can mitigate challenges. Addressing scalability limitations in current blockchain implementations demands collaborative efforts and regulatory clarity.
Moving to the realm of DDoS attacks, AI and ML play a crucial role in swiftly responding to anomalous traffic patterns, mitigating their impact. Coordinated incident response plans, as outlined in established cybersecurity frameworks, ensure minimal downtime. Specialized DDoS mitigation services act as a bulwark against digital onslaughts, with legal frameworks holding service providers accountable for breaches. ZTA, through identity verification and access restrictions, reinforces defenses against DDoS attacks originating from compromised accounts. However, it is essential to recognize that AI-based DDoS mitigation systems may inadvertently disrupt legitimate traffic, causing service disruptions. The costs associated with specialized DDoS mitigation services present financial barriers, especially for smaller organizations. Coordination challenges during incident response, influenced by communication delays and jurisdictional complexities, underscore the complexities of DDoS defense.
In countering APTs, AI and ML function as vigilant analysts, discerning subtle anomalies indicative of potential threats. Legal frameworks facilitate threat intelligence sharing, fostering a collective defense against known APT tactics. ZTA, through restricted access and continuous identity verification, hinders APT movement and data exfiltration. The presence of data breach notification laws incentivizes swift disclosure, mitigating APT-related damage. However, AI-based APT detection systems may generate false positives, necessitating resource-intensive investigations. The sophisticated techniques employed by APTs to obfuscate their activity underscore the limitations of advanced monitoring tools. Privacy concerns and the necessity for trust may hinder the collaborative sharing of sensitive threat intelligence.
Shifting focus to social engineering, security awareness training equips individuals to recognize and resist manipulation, supported by cybersecurity frameworks guiding effective program implementation. Multi-factor authentication adds an additional layer of security, with legal frameworks incentivizing its adoption. Fostering an environment of open communication encourages early detection of social engineering schemes. However, the effectiveness of security awareness training may vary among employees, particularly those with limited technical knowledge. The constant evolution of attackers necessitates ongoing adaptation of strategies to counter new techniques. Establishing a culture of open communication can be challenging, especially in hierarchical organizations.
Behavioral biometrics come into play when monitoring user behavior to expose potential unauthorized access attempts. Strong passwords and multi-factor authentication provide a robust defense guided by cybersecurity frameworks. Data loss prevention minimizes the risk of sensitive data exfiltration, with data breach notification laws incentivizing prompt responses. Nonetheless, privacy concerns may arise in the collection of employee biometric data, and user fatigue with multi-factor authentication may impact consistent adoption. The implementation and maintenance of effective data loss prevention (DLP) solutions present financial challenges.
When safeguarding intellectual property, data encryption ensures confidentiality, with legal frameworks penalizing inadequate protection of sensitive data. Digital rights management controls access, preventing unauthorized copying and distribution. Incident response planning, as outlined in cybersecurity frameworks, facilitates swift action in the event of suspected intellectual property theft. However, secure management of encryption keys is paramount to ensuring encryption effectiveness. Interoperability challenges among different DRM systems may hinder content distribution. The speed of incident response to intellectual property theft incidents necessitates extensive coordination and legal considerations.
In enhancing zero-day monitoring, AI and ML continuously scan for anomalies, addressing zero-day attacks before widespread dissemination. Deception technologies, such as honeypots and decoys, reveal zero-day exploits, with legal frameworks offering protection. Threat modeling, facilitated by structured methodologies, enables proactive mitigation measures. However, AI explainability challenges may lead to false positives or oversight of threats. Legal considerations in the deployment of deception technologies underscore potential disruptions and require careful planning. Expertise gaps in threat modeling methodologies present challenges in effective planning for and mitigation of zero-day threats.
Addressing insider threats involves monitoring unusual user behavior through behavioral biometrics and conducting regular access reviews, as guided by cybersecurity frameworks. Anonymous reporting mechanisms empower employees to report suspicious activity without fear of retaliation. Balancing security needs with employee privacy concerns is crucial in monitoring employee activity. The efficiency of regular access reviews may be compromised by the resource-intensive nature of the process. Despite legal protections, fear of retaliation may hinder timely reporting of insider threats.
In the context of reducing ransomware attacks, data backups ensure swift restoration, mitigating the impact of such attacks. Prompt vulnerability management reduces the attack surface, with legal frameworks incentivizing vulnerability disclosure. Security awareness training educates employees about ransomware risks and phishing tactics. However, ransomware attacks may target backups, resulting in data loss even after primary system restoration. Patching vulnerabilities promptly can be challenging, particularly in complex IT environments. Frequent security awareness training sessions may contribute to employee fatigue.
Social engineering attacks can be mitigated through social media monitoring, guided by data privacy regulations. Phishing awareness campaigns and multi-factor authentication reduce the success rate of such attacks. Legal frameworks incentivize strong authentication practices. However, monitoring employee social media activity raises privacy concerns and requires transparent policies. Developing effective phishing simulations can be resource-intensive. While effective, multi-factor authentication systems introduce potential vulnerabilities.
Data classification prioritizes and labels sensitive data, as mandated by data protection regulations. Data access control limits access, minimizing the risk of unauthorized exfiltration. The DLP tools detect and prevent unauthorized data transfer, guided by cybersecurity frameworks. However, overly granular data classification may increase operational costs and hinder legitimate data access. Implementing robust access control systems requires expertise in identity management and authorization. The DLP tools may generate false positives, necessitating careful management.
Continuous user monitoring, implemented through technical and organizational measures, aids in the prevention of unauthorized account takeovers. Advanced analytics tools detect suspicious patterns in user logins. Strong authentication practices, including multi-factor authentication and strong password policies, significantly reduce the risk of successful account takeovers. Legal frameworks can incentivize organizations to adopt and maintain strong authentication practices. However, continuous user monitoring systems’ implementation and maintenance can be expensive, particularly for organizations with large user bases. A high volume of suspicious activity alerts may overwhelm security teams, leading to alert fatigue and potential oversight of genuine threats. Convincing users to consistently adopt and utilize strong authentication methods poses a challenge, particularly among non-technical users.
In navigating the intricate landscape of cybersecurity, it is imperative to recognize both the strengths and limitations of various strategies. The collaborative integration of AI, ML, ZTA, blockchain, legal frameworks, and comprehensive cybersecurity practices contributes to a multi-layered defense against the diverse and evolving threats that cast shadows on the digital realm. As technologies advance and threats evolve, a holistic approach encompassing technological innovations, ethical considerations, regulatory compliance, and continuous improvement remains critical in safeguarding the integrity, confidentiality, and availability of digital assets.
We’ve covered various solutions focused on preventing cybersecurity threats, acknowledging that there’s no one-size-fits-all solution. Now, let’s shift our focus to a different angle of the issue. How can we minimize the dissemination of leaked confidential information? What measures can be implemented to make data breaches less rewarding, discouraging potential attackers from initiating such actions? Let’s explore solutions centered around these questions.
Embracing the philosophy that a proactive approach is key to effective defense, I’ve developed a concept that aligns with this principle. Before delving into the details, let’s familiarize ourselves with some essential terms that will prove beneficial in our exploration.
To begin, hex data, or hexadecimal data, is a representation of information in a base-16 numerical system. This serves as a fundamental format for encoding binary data, commonly employed in programming and computer science.
Content-based fingerprinting is a technique that examines a file’s visual or audio content to craft a unique fingerprint—a kind of digital “hash” that captures the media’s essence without requiring playback. Algorithms extract features like colors, textures, shapes, or audio frequencies to compose this fingerprint. Importantly, this method remains effective in identifying original content, even if the file format undergoes changes or compression.30 Perceptual hashing shifts the focus to how humans perceive content. Despite noise, compression artifacts, or editing, perceptual hashing remains robust in uniquely identifying media.31
Moving on, a worm is a type of malicious software capable of independent replication and spreading across networks and systems. Worms exploit vulnerabilities, presenting a significant threat to the security of interconnected environments.
Similarly, Trojan malware disguises itself as legitimate software, deceiving users into installing it. Once infiltrated, it enables unauthorized access and can compromise sensitive information or facilitate other malicious activities.
Furthermore, a logic bomb is a piece of code intentionally inserted into a software system to execute harmful actions when specific conditions are met. These conditions can be triggered by various events, potentially causing disruption or damage to the system.
In the realm of recent vulnerabilities, it’s crucial to highlight the critical WebP image vulnerability (CVE-2023-4863).32 This flaw allowed attackers to execute malicious code through crafted .webp files, affecting numerous applications due to the widespread use of the libwebp library for handling such images. Immediate software updates are essential to address this vulnerability and ensure protection.
Shifting our focus to built-in safeguards, operating system (OS) inbuilt virus scanners and search indexers are integral tools designed to detect and neutralize viruses and malware. These utilities actively monitor and identify potential threats, contributing significantly to the overall security of the system.
Additionally, a content delivery network (CDN) serves as a distributed system of servers collaborating to deliver web content efficiently based on users’ geographical locations. Beyond enhancing website performance, CDNs provide an added layer of security against specific cyber threats.
Understanding these terminologies is essential for grasping the nuances of the concept that centers around a proactive defense strategy. Now, let’s delve into the specifics of how each of these elements contributes to building my robust cybersecurity approach.
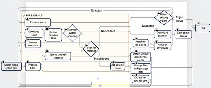
The process involves taking the desired media or text files for “unleaking.” These files are then processed through software like hex dump or Vim to obtain hex data for text files and unique identifier information for media files, leveraging content-based fingerprinting and perceptual hashing methodologies. Subsequently, a worm code is developed, designed to spread through the internet and connect to CDNs to download trojans (Figure 6).

Fig. 6. Flowchart diagram explanation of the working mechanism.
Once the worm is active on a device, it retrieves the trojan package, and the trojan, in turn, downloads the metadata (hex data or unique identifiers) previously generated and dispersed across various public or private CDNs. The next step involves the trojan pairing with the system’s inbuilt virus scanners or search indexes, initiating a scan to find matches for the stored metadata.
In cases where the system lacks a scanner for root/admin access, the worm can download its own from preloaded ones in the CDN. Utilizing a Trojan horse strategy, the worm may deceive users into granting admin privileges by presenting itself as a system file. Returning to the scanning process, if a match is detected, the worm acts as a logic bomb, corrupting files by replacing the original data with garbage data. This method aims to remove the leaked information without causing any additional destructive actions.
In situations where CDN access is unavailable, the worm script can be attached to a file and sent to unsuspecting users, reminiscent of techniques like Word macros or exploiting vulnerabilities like .webp. Once executed, the worm undertakes its tasks. Additionally, the worm is programmed to detect the presence of any existing trojans to prevent system overload and potential user detection. This comprehensive approach ensures a strategic and nuanced method for addressing leaked information.
The transition from Web 2.0 to Web 3.0 marks a shift from centralized to decentralized systems. Web 3.0’s core principle is decentralization, fundamentally transforming how data and applications are handled. This shift enhances privacy by reducing reliance on central authorities, allowing individuals to have greater control over their personal information. In Web 3.0, technologies like blockchain, decentralized identifiers, and zero-knowledge proofs play key roles in fostering a more private, secure, and user-centric digital environment. Now, moving into the intricacies of this model, it leverages contemporary concepts currently in development. Before delving into the operational details of the model, it’s crucial to familiarize ourselves with the associated terminology.
The DIDs are a foundational element of Web 3.0, playing a vital role in providing users with a decentralized mechanism to create and manage unique identities online. Users, through DIDs, gain the autonomy to establish and control their digital personas independently, thereby enhancing privacy. An example illustrating this is the capability of DIDs to enable individuals to create and manage online identities without relying on a central authority, aligning with the overarching theme of enhancing user privacy in the digital realm.33
VCs constitute a pivotal aspect of Web 3.0, facilitating the issuance and presentation of tamper-proof, digitally verifiable credentials. In practical terms, individuals can share digitally signed credentials, such as diplomas, without divulging unnecessary personal information. This exemplifies the role of VCs in bolstering privacy and security, providing a tangible illustration of how they empower users in the digital landscape.34
Zero-knowledge proofs (ZKPs) stand out as a crucial cryptographic technique within the Web 3.0 paradigm, enabling parties to prove the authenticity of information without disclosing the actual data. The ZKPs contribute significantly to privacy by verifying information without revealing underlying details. An example that illustrates this concept is when ZKPs allow someone to prove knowledge of a secret without disclosing the secret itself, thereby ensuring privacy in digital transactions.35
Federated learning (FL) transforms the landscape of ML in Web 3.0 by facilitating collaborative model training across decentralized devices. An example that showcases FL’s privacy-conscious approach is its ability to enable mobile devices to collaboratively train a predictive model without exchanging raw data. This preserves user privacy while harnessing aggregated knowledge for the benefit of the entire system.36
SMPC plays a critical role in Web 3.0, enabling secure computation across multiple parties without exposing individual inputs. An illustrative example is when SMPC allows multiple parties to jointly compute a result without revealing their individual inputs. This functionality proves valuable for confidential data analysis, highlighting its significance in safeguarding privacy.37
Personal data stores (PDS) empower individuals to manage their personal data securely within a private repository. For instance, PDS enables users to control access to their stored information, reinforcing user control over their digital identity and enhancing privacy in the management of personal data.38
Blockchain-based data storage (BBDS) is a revolutionary concept in Web 3.0, decentralizing information storage across a network of nodes. This transparent and tamper-resistant approach ensures data integrity and minimizes the risk of unauthorized alterations. An example illustrating this concept is how blockchain stores data, making it resistant to tampering and ensuring transparent, secure, and privacy-enhanced data storage.39
Trusted execution environments (TEEs) contribute significantly to Web 3.0 by providing secure spaces on devices for processing sensitive information. TEEs in action are their ability to safeguard encryption keys and protect user privacy by ensuring certain processes occur in a trusted and protected space on a device.40
Currently, the terminologies may not be entirely clear (Figure 7). Let’s gain a comprehensive understanding of all these concepts by utilizing the model and exploring an example that demonstrates the functionality of each model.

Fig. 7. Web3 data privacy model (W3DPM).
In this futuristic voting scenario powered by Web 3.0 technologies, individuals experience a transformative and privacy-focused electoral process. Each voter is equipped with a DID stored on their mobile device, granting them ownership and control of their digital identity independent of a central authority. Instead of traditional physical identification, voters issue secure VCs through their DIDs directly from government databases, proving eligibility without compromising personal details and thereby enhancing privacy.
To further ensure privacy, the election authority employs ZKPs to verify voter eligibility without accessing individual records and confirm eligibility without exposing specific details. Collaborative predictive modeling is achieved through FL, where ML models are trained on encrypted voter data stored securely on individual devices. This not only enhances predictive accuracy but also maintains privacy throughout the process.
The integrity of the election results is safeguarded by leveraging SMPC during result calculations. Election officials and independent auditors collaboratively analyze voting data without directly sharing sensitive information, thereby preserving the confidentiality of individual votes. Voters retain control over their voting history and preferences through PDS, accessible by the election commission only with explicit voter consent through DIDs and VCs, minimizing data exposure and empowering users to manage their information securely (Figure 8).

Fig. 8. Voting scenario example. FL: federated learning; TEE: trusted execution environments; ZKP: zero-knowledge proofs.
Transparent and tamper-resistant storage is achieved through BBDS, where the election results and voting records are securely stored on a permissioned blockchain. This ensures the integrity of the electoral process while restricting access to authorized entities. Additionally, TEEs contribute an extra layer of security by isolating sensitive calculations, such as fraud detection and result verification, within trusted enclaves on voters’ devices.
This comprehensive example demonstrates how Web 3.0 principles revolutionize real-world applications. It offers a secure, transparent, and privacy-centric voting experience in which individuals maintain control over their identities and personal data throughout the entire electoral process.
As mentioned earlier, my cybersecurity solutions and approach deviate significantly from mainstream practices in the field. Consequently, a direct comparison with existing methodologies poses distinct challenges. Shifting our attention to the concept of deleakification, this concept proves to be controversial and potentially hazardous, embodying both advantages and drawbacks.
A well-designed virus, integral to the deleakification concept, holds the potential to efficiently scan and remove targeted data, outpacing manual or traditional methods—especially beneficial when addressing extensive datasets. This advantage becomes particularly crucial in time-sensitive situations where the swift mitigation of leaked information is paramount.
An additional benefit lies in the virus’s capability to access and remove data from infected systems that might prove challenging to reach through conventional means, such as offline devices or concealed storage locations. While advantageous in specific scenarios, concerns naturally arise regarding unintended consequences and potential privacy violations.
The vision of a self-replicating virus within this concept introduces the prospect of automating the data removal process, reducing reliance on human intervention and potentially minimizing the risk of human error. However, this automation raises valid concerns related to controllability and the potential for unintended spread or damage.
It is imperative to acknowledge that the practical implementation of such a virus would face considerable challenges. Achieving precise targeting to remove leaked data without impacting legitimate online content proves to be an intricate task. Given the quick and uncontrollable spread of viruses, there is a substantial risk of impacting unrelated data, potentially causing collateral damage.
Complicating matters further, leaked data often exists in fragmented forms across multiple sites and platforms. The virus would require an exceptionally sophisticated design to locate and remove all instances of the leaked information, presenting a practical impossibility in most cases.
Additionally, the underlying technology of such a virus, while designed for ethical purposes within deleakification, could be susceptible to misuse for malicious objectives. This raises a concerning precedent for potential future cyberattacks, underscoring significant ethical and security concerns.
Web 3.0 data privacy solutions bring a paradigm shift in how individuals manage their identities, and among these, DIDs play a crucial role. By allowing individuals to own and manage their identities, DIDs reduce the influence of central authorities, thereby minimizing data vulnerabilities. However, the complexity of managing DIDs and VCs could impede widespread adoption, especially among non-technical users. The need for continuous refinement in standards and interoperability is paramount to ensure seamless collaboration across diverse platforms.
The VCs offer a secure way to share specific data attributes, mitigating the risks of data manipulation and identity theft. Yet, integrating VCs across various sectors demands widespread adoption and consistent formats to facilitate seamless verification and utilization. Ethical implementation is crucial to prevent the potential discriminatory use of VCs.
The ZKPs provide an innovative solution by proving information possession without disclosing details, reducing data exposure. However, implementing and understanding ZKPs pose challenges for both developers and users, demanding technical expertise. The computational cost of complex ZKPs could impact processing resources, necessitating careful consideration during integration.
The FL minimizes data sharing by training models on local devices, enhancing privacy. However, the aggregation and management of decentralized data may result in slower processes. Robust security protocols are essential to ensure data security across diverse devices and networks, and well-designed incentives are crucial to encourage user participation.
The SMPC enables joint data analysis without revealing individual contributions, fostering secure collaboration. Yet, the computational expense of complex protocols and challenges in scaling for large datasets necessitate powerful hardware. Effective implementation requires specialized technical knowledge and expertise.
The PDSs empower individuals to own and manage their data, reducing vulnerability to centralized breaches. However, consistent data formats and access protocols are vital for seamless sharing. Robust backup and recovery mechanisms are essential to avoid data loss, and user education is key for widespread adoption.
The BBDS ensures data immutability and transparency, but challenges in scaling for large volumes and environmental concerns with some consensus mechanisms persist. Privacy-preserving techniques are crucial to balance the benefits of transparency with user privacy.
The TEEs provide secure enclaves for sensitive computations, enhancing data security. However, limited availability on all devices and potential execution overhead require consideration. Continuous research is essential to address potential vulnerabilities and ensure robust security.
Overall, the concept of deleakification & Web 3.0 data privacy solutions offers great potential for empowering individuals with greater control over their data and ensuring privacy in the digital world. However, each technology comes with its own set of advantages and disadvantages, and their successful implementation requires careful consideration of these factors as well as collaboration across various stakeholders to address existing challenges and ensure ethical and responsible development.
The current landscape of unleakification and Web3 data privacy models faces limitations, with these technologies still in their early stages. However, this nascent stage provides a significant opportunity for improvement, making them more viable, user-friendly, and widely adoptable, ultimately enhancing their stability. Challenges such as technical complexity, user adoption, and scalability need to be addressed, but the opportunities presented by decentralization and user-owned data hold promise for a more secure and user-centric future.
In the realm of AI and cybersecurity, the increased attack surfaces resulting from AI integration are concerning. Frameworks and regulations, like ISO 42001 & European AI Laws, are steps in the right direction for responsible development and robust security. While emerging solutions like quantum cryptography hold promise, vigilance against potential threats, especially from Artificial General Intelligence (AGI), is crucial. Beyond technical considerations, addressing the social and ethical implications of AI and data privacy is crucial. Open discussions about data ownership, algorithmic bias, and AI-driven manipulation are necessary for responsible development. Emphasizing human-AI collaboration, viewing AI as a tool for empowerment rather than a replacement, can contribute to ethical and beneficial development. As the AI revolution progresses, it brings both advancements and challenges. The widespread implementation of AI in various sectors expands the attack surface, posing challenges for cybersecurity professionals who must elevate their game. Despite existing frameworks, there is still much to protect. The computational power of AI could render currently secure technologies obsolete. While emerging solutions like quantum cryptography show promise, potential threats from artificial general intelligence underscore the need for cautious research, robust security measures, and ethical considerations.41 Continued research, collaboration, and careful consideration of challenges and ethical implications can help harness the potential of these technologies for a secure, equitable, and enriching future.
All authors of this research paper have directly participated in the planning, execution, or analysis of this study. All authors of this paper have read and approved the final version submitted.
Original data were not used in the development of the article.
AI and related technologies were not used in the preparation of this article.
None.
Copyright Ownership: This is an open-access article distributed in accordance with the Creative Commons Attribution Non-Commercial (CC BY-NC 4.0) license, which permits others to distribute, adapt, enhance this work non-commercially, and license their derivative works on different terms, provided the original work is properly cited, and the use is non-commercial. See http://creativecommons.org/licenses/by-nc/4.0.